View actions in ADBM

In ADBM, an action means any API call, SQL request, or internal procedure that starts when backup configurations or operations related to backups and DR are being applied.

Each action can trigger several other related actions — subactions.

List of actions

To view a list of actions, follow the steps:

  1. Open the Backup manager page via the ADB Control web interface. The Actions section of the next page contains a table with general information on actions for all available ADB clusters.

    The Actions section
    The Actions section
    The Actions section
    The Actions section
  2. If you want to display actions for a specified cluster, click the cluster name in the table that is located in the Clusters section of the opened page.

    Select the ADB cluster
    Select the ADB cluster
    Select the ADB cluster
    Select the ADB cluster

    The Actions tab of the opened page contains a table with general information on actions for the selected cluster.

    The Actions tab
    The Actions tab
    The Actions tab
    The Actions tab

Both tables mentioned above contain the following information on actions.

Action list fields
Field Description

Action

An action full name

Cluster

A name of the cluster on which the selected action was executed. Displayed only if no specific cluster is selected on the Backup manager page

Status

An action status. Possible values:

  • Started — the action is being started.

  • Stopped — the action is stopped.

  • Done — the action is completed successfully.

  • Failed — the action is failed.

  • Terminating — the action is being terminated.

  • Awaiting — the action is waiting for something.

  • Unknown — the action status is unknown.

  • Warning — something went wrong during the action, but it is not critical for the parent action flow.

Username

The user who performed the selected action

Start time

An action start timestamp in the DD/MM/YYYY HH:mm:ss format

End time

An action end timestamp in the DD/MM/YYYY HH:mm:ss format

In the column headers of the tables that are located in the Actions section and on the Actions tab, there are filters that you can use to select specific data. To open a filter, click the openside dark openside light icon. For those columns where the set of possible values is limited (e.g. Action), you can select a value from the drop-down list. For some columns (e.g. Username), the search value should be entered.

The filtered dark filtered light icon means that a filter is defined for the column. To reset all filters, click Reset.

Action details

To view the action details, click the action name (Action) in the table located in the Actions section or on the Actions tab.

Select an action
Select an action
Select an action
Select an action

The next page contains the following sections:

  • Overview

  • Subactions

The Overview section displays the action name, identifier, and general information.

The Overview section
The Overview section
The Overview section
The Overview section
Fields of the Overview section
Field Description

Cluster

A cluster name (see Cluster above)

Submitted by

The user who submitted the selected action

Start time

An action start timestamp in the DD/MM/YYYY HH:mm:ss format

End time

An action end timestamp in the DD/MM/YYYY HH:mm:ss format

Status

An action status (see Status above)

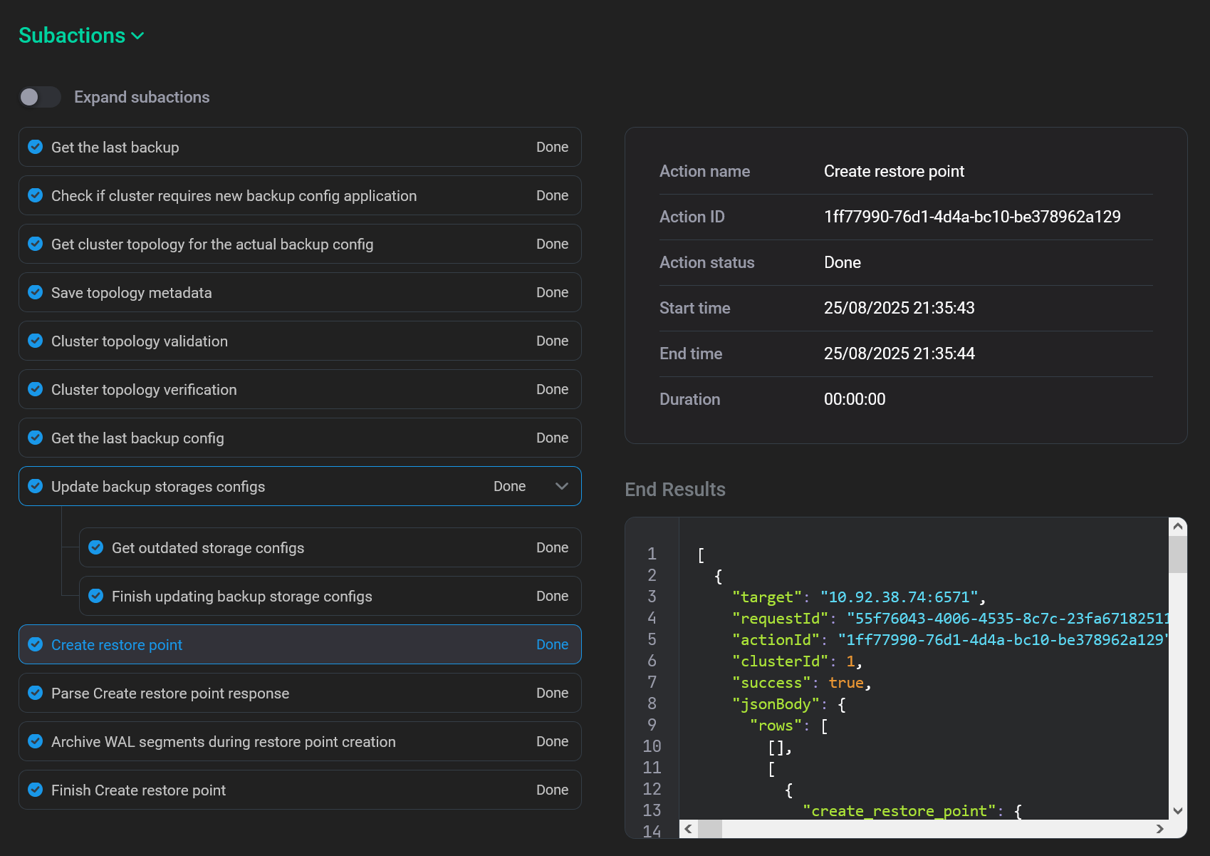
The Subactions section displays a list of subactions that are triggered by the top-level action. All subactions are ordered by the start timestamp — from the first action to the last one. For each action in the list, the action name and status are displayed.

The Subactions section
The Subactions section
The Subactions section
The Subactions section

When you click any subaction in the list, the detailed information on it is displayed in the right part of the screen.

Subaction details
Field Description

Action name

A subaction name

Action ID

A subaction identifier

Action status

A subaction status (see Status above)

Start time

A subaction start timestamp in the DD/MM/YYYY HH:mm:ss format

End time

A subaction end timestamp in the DD/MM/YYYY HH:mm:ss format

Duration

A subaction duration in hours, minutes, and seconds

For some low-level actions, the End Results section with the subaction result can be displayed below the detailed information.

The End Results section
The End Results section
The End Results section
The End Results section
TIP

You can copy the result by clicking copy hover dark copy hover light in the top right corner of the code sample. This functionality can be useful for debugging errors.

Found a mistake? Seleсt text and press Ctrl+Enter to report it