Просмотр действий в ADBM

В ADBM действие (action) означает API-вызов, SQL-запрос либо внутреннюю процедуру, которые запускаются при применении настроек конфигураций либо во время операций, связанных с бэкапами или DR.

Каждое действие может запустить несколько взаимосвязанных действий. В этом случае порожденные действия называются subactions.

Список действий

Для просмотра списка действий выполните следующие шаги:

  1. Откройте страницу Backup manager в web-интерфейсе ADB Control. Секция Actions открывшейся страницы содержит таблицу с информацией по действиям для всех доступных кластеров ADB.

    Секция Actions
    Секция Actions
    Секция Actions
    Секция Actions
  2. Если необходимо отобразить действия для конкретного кластера, кликните по его названию в таблице кластеров, которая расположена в секции Clusters открывшейся страницы.

    Выбор кластера ADB
    Выбор кластера ADB
    Выбор кластера ADB
    Выбор кластера ADB

    Вкладка Actions следующей страницы содержит таблицу с основными данными по действиям внутри выбранного кластера.

    Вкладка Actions
    Вкладка Actions
    Вкладка Actions
    Вкладка Actions

Таблицы, изображенные на рисунках выше, выводят следующую информацию о кластерных действиях.

Поля списка действий
Поле Описание

Action

Полное наименование действия

Cluster

Имя кластера, в котором выполнялось текущее действие. Отображается, если конкретный кластер не выбран в списке на странице Backup manager

Status

Статус действия. Возможные значения:

  • Started — выполнение действия запущено.

  • Stopped — выполнение действия остановлено.

  • Done — действие завершено успешно.

  • Failed — действие завершено с ошибкой.

  • Terminating — выполняется прерывание выполнения действия.

  • Awaiting — действие в режиме ожидания.

  • Unknown — статус действия неизвестен.

  • Warning — в ходе выполнения действия возникли некоторые проблемы, однако они некритичны для верхнеуровневого (родительского) действия.

Username

Имя пользователя, выполнившего действие

Start time

Время начала выполнения действия в формате DD/MM/YYYY HH:mm:ss

End time

Время завершения выполнения действия в формате DD/MM/YYYY HH:mm:ss

В заголовках столбцов таблиц со списком действий как в секции Actions, так и на вкладке Actions, расположены фильтры, которые можно использовать для отбора необходимых данных. Для открытия фильтра необходимо нажать на иконку openside dark openside light. Для тех столбцов, где набор возможных значений ограничен (например, Action), в фильтре можно выбрать значение из выпадающего списка. Для некоторых столбцов (например, Username) требуется ввести искомое значение.

Иконка filtered dark filtered light означает, что для столбца определен фильтр. Для сброса всех фильтров нажмите Reset.

Детали действия

Чтобы просмотреть детальную информацию о действии, нажмите на название действия (Action) в таблице, расположенной в секции Actions или на вкладке Actions.

Выбор действия
Выбор действия
Выбор действия
Выбор действия

Следующая страница содержит две секции:

  • Overview

  • Subactions

В секции Overview отображаются название и идентификатор действия, а также базовая информация о нем.

Секция Overview
Секция Overview
Секция Overview
Секция Overview
Поля секции Overview
Поле Описание

Cluster

Имя кластера (см. Cluster выше)

Submitted by

Имя пользователя, выполнившего выбранное действие

Start time

Время начала выполнения выбранного действия в формате DD/MM/YYYY HH:mm:ss

End time

Время завершения выполнения выбранного действия в формате DD/MM/YYYY HH:mm:ss

Status

Статус выбранного действия (см. Status выше)

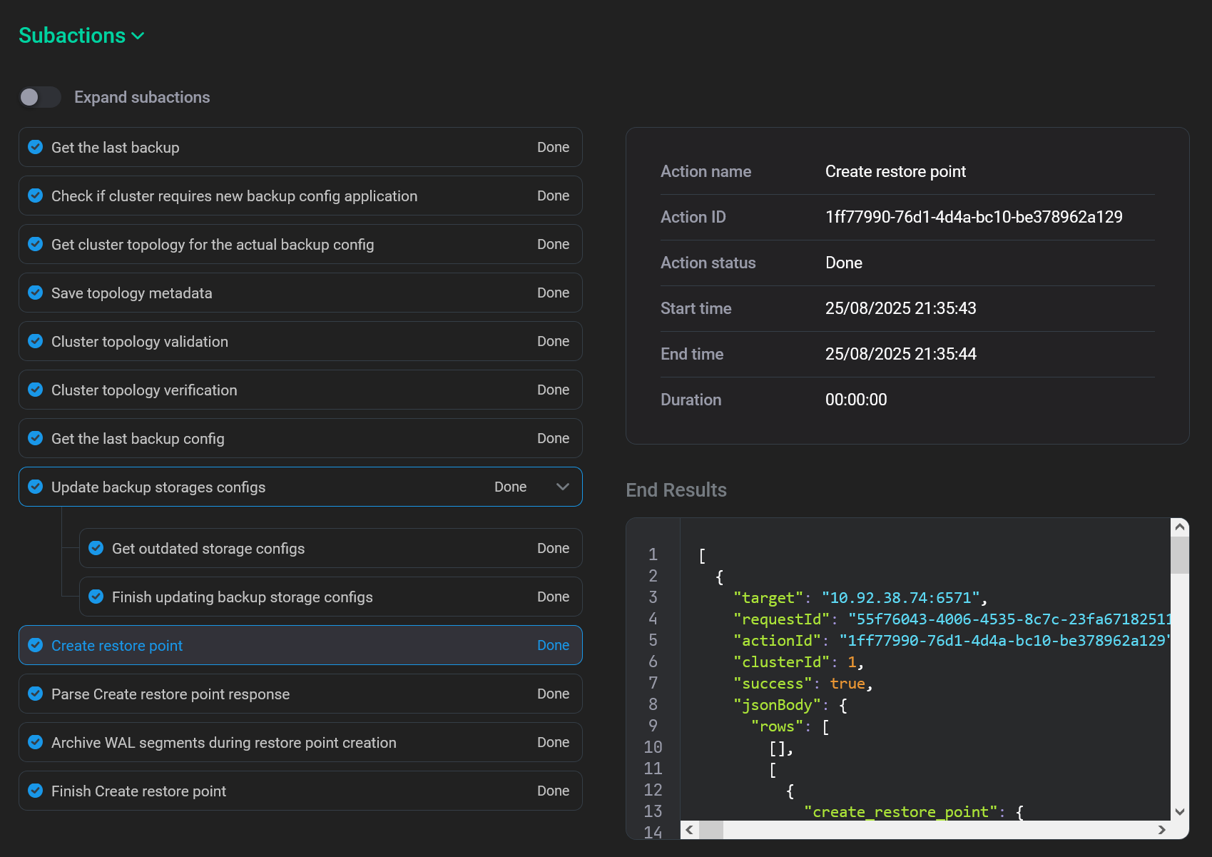
Секция Subactions отображает список действий, порожденных верхнеуровневым действием (subaction). Subactions упорядочены по дате начала выполнения — от самого первого к последнему. Для каждого действия в списке выводится название и статус.

Секция Subactions
Секция Subactions
Секция Subactions
Секция Subactions

В правой части экрана отображается подробная информация о действии, выбранном в списке.

Детали выбранного действия
Поле Описание

Action name

Название subaction

Action ID

Идентификатор subaction

Action status

Статус subaction (см. Status выше)

Start time

Время начала выполнения subaction в формате DD/MM/YYYY HH:mm:ss

End time

Время завершения выполнения subaction в формате DD/MM/YYYY HH:mm:ss

Duration

Длительность выполнения subaction в часах, минутах и секундах

Для некоторых нижнеуровневых действий под детальной информацией дополнительно может выводиться секция End Results с результатом выполнения.

Секция End Results
Секция End Results
Секция End Results
Секция End Results
РЕКОМЕНДАЦИЯ

Результат действия можно скопировать путем нажатия на иконку copy hover dark copy hover light в верхнем правом углу фрагмента с кодом. Эта функция может быть полезна для выяснения причин ошибок.

Нашли ошибку? Выделите текст и нажмите Ctrl+Enter чтобы сообщить о ней